보건의료정보관리교육 프로그램

프로그램 교육과정

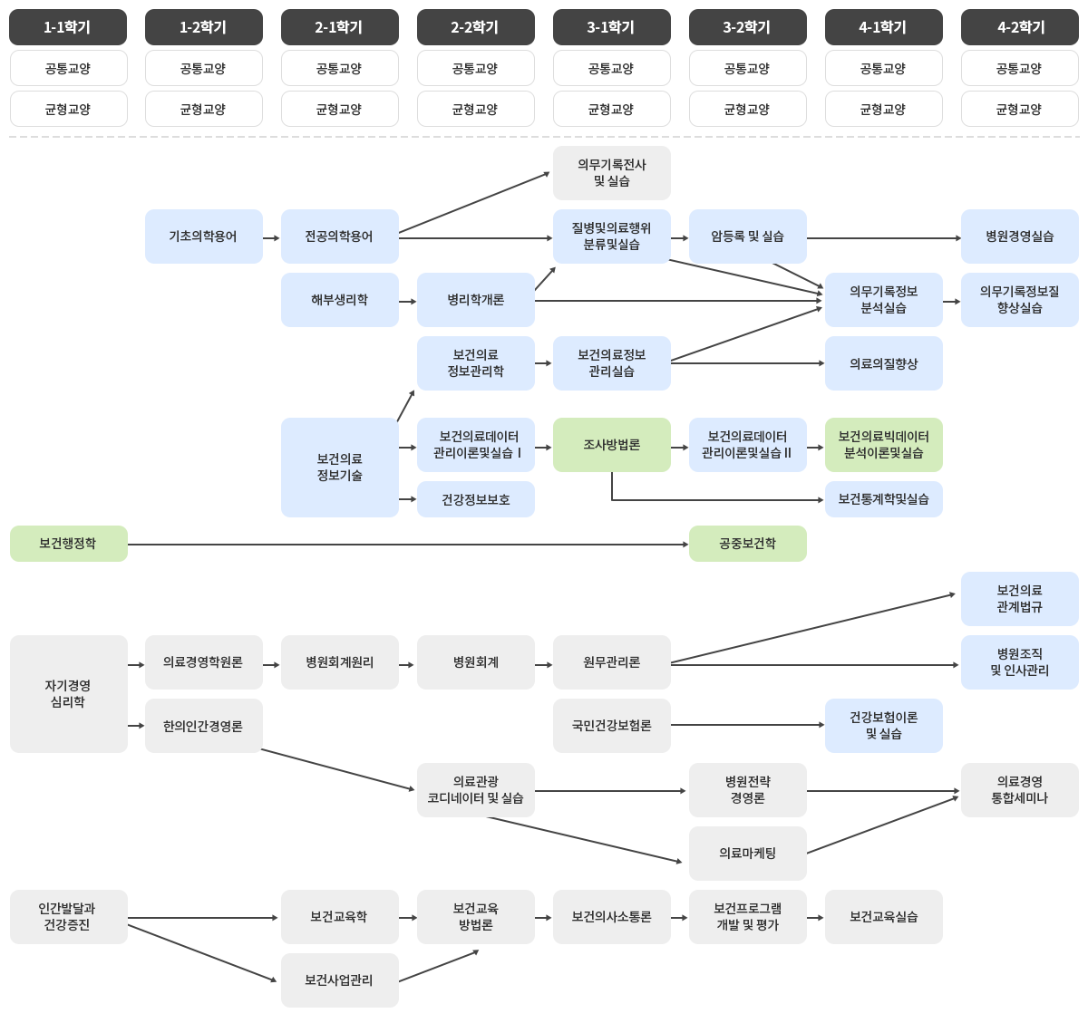
교육과정 이수체계

필수이수 교과목, 선택이수 교과목

필수이수 교과목, 선택이수 교과목 안내표입니다.
필수이수 교과목 학년-학기 선택이수 교과목 학년-학기
보건의료정보관리학 2-2 보건행정학 1-1
보건의료정보관리실습 3-1 공중보건학 3-2
병원조직및인사관리 4-2 조사방법론 3-1
건강정보보호 2-2 보건의료빅데이터분석이론 및 실습 4-1
질병및의료행위분류 및 실습 3-1
의무기록정보분석실습 4-1
의무기록정보질향상실습 4-2
암등록 및 실습 3-2
의료의질향상 4-1
건강보험이론 및 실습 4-1
보건통계학및실습(캡스톤디자인) 4-1
보건의료데이터관리이론 및 실습ⅠⅡ 2-2, 3-2
보건의료정보기술 2-1
보건의료관계법규 4-2
기초의학용어, 전공의학용어 1-2, 2-1
병리학개론 2-2
해부생리학 2-1
병원경영실습(산학연계학) 4-2

선-후 이수체계

선-후 이수체계 안내표입니다.
선수 교과목 후수교과목
기초의학용어(1-2)
전공의학용어(2-1)
병리학개론(2-2)
해부생리학(2-1)
질병및의료행위분류및실습(3-1)
의무기록정보분석실습(4-1)
의무기록정보질향상실습(4-2)
암등록및실습(3-2)
건강보험이론및실습(4-1)
질병및의료행위분류및실습(3-1) 의무기록정보질향상실습(4-2)
보건의료정보관리학(2-2) 보건의료정보관리실습(3-1)